铁证如山!美方网攻我国授时中心过程公布
创始人
2025-10-19 18:38:01
0

10月19日上午,国家安全机关披露了美国国家安全局(以下简称NSA)对国家授时中心(以下简称“授时中心”)实施重大网络攻击活动。国家互联网应急中心(CNCERT)通过分析研判和追踪溯源得出此次攻击事件的整体情况,现将具体技术细节公布如下:

一、攻击事件概貌

2022年3月起,NSA利用某国外品牌手机短信服务漏洞,秘密监控10余名国家授时中心工作人员,非法窃取手机通讯录、短信、相册、位置信息等数据。2023年4月起,NSA在“三角测量”行动曝光前,多次于北京时间凌晨,利用在某国外品牌手机中窃取的登录凭证入侵国家授时中心计算机,刺探内部网络建设情况。2023年8月至2024年6月,NSA针对性部署新型网络作战平台,对国家授时中心多个内部业务系统实施渗透活动,并企图向高精度地基授时导航系统等重大科技基础设施发动攻击。

纵观此次事件,NSA在战术理念、操作手法、加密通讯、免杀逃逸等方面依然表现出世界领先水准。隐匿实施攻击,NSA通过使用正常业务数字证书、伪装Windows系统模块、代理网络通信等方式隐蔽其攻击窃密行为,同时对杀毒软件机制的深入研究,可使其有效避免检测;通讯多层加密,NSA使用网攻武器构建回环嵌套加密模式,加密强度远超常规TLS通讯,通信流量更加难以解密还原;活动耐心谨慎,在整个活动周期,NSA会对受控主机进行全面监控,文件变动、关机重启都会导致其全面排查异常原因;功能动态扩展,NSA会根据目标环境,动态组合不同网攻武器功能模块进行下发,表明其统一攻击平台具备灵活的可扩展性和目标适配能力。但其整体创新性缺失和部分环节乏力,显示出在被各类曝光事件围追堵截后,技术迭代升级面临瓶颈困境。

二、网络攻击过程

此次攻击事件中,NSA利用“三角测量行动”获取授时中心计算机终端的登录凭证,进而获取控制权限,部署定制化特种网攻武器,并针对授时中心网络环境不断升级网攻武器,进一步扩大网攻窃密范围,以达到对该单位内部网络及关键信息系统长期渗透窃密的目的。梳理发现,NSA使用的网攻武器共计42款,可分为三类:前哨控守(“eHome_0cx”)、隧道搭建(“Back_eleven”)和数据窃取(“New_Dsz_Implant”),以境外网络资产作为主控端控制服务器实施攻击活动共计千余次。具体分为以下四个阶段:

(一)获取控制权限

2022年3月24日至2023年4月11日,NSA通过“三角测量”行动对授时中心10余部设备进行攻击窃密。2022年9月,攻击者通过授时中心网络管理员某国外品牌手机,获取了办公计算机的登录凭证,并利用该凭证获得了办公计算机的远程控制权限。

2023年4月11日至8月3日,攻击者利用匿名通信网络节点远程登录办公计算机共80余次,并以该计算机为据点探测授时中心网络环境。

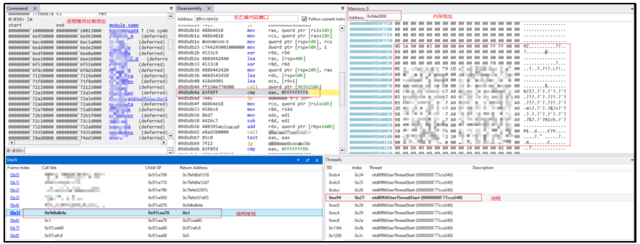
2023年8月3日攻击过程

(二)植入特种网攻武器

2023年8月3日至2024年3月24日,攻击者向网管计算机植入了早期版本的“Back_eleven”,窃取网管计算机数据,并在每次攻击结束后清除网络攻击武器内存占用和操作痕迹。该阶段“Back_eleven”功能尚未成熟,攻击者每次启动前需远程控制关闭主机杀毒软件。

部分杀毒软件关闭记录

(三)升级特种网攻武器

2024年3月至4月,攻击者针对授时中心网络环境,定制化升级网络攻击武器,植入多款新型网络攻击武器,实现对计算机的长期驻留和隐蔽控制。攻击者加载“eHome_0cx”“Back_eleven”“New_Dsz_Implant”,配套使用的20余款功能模块,以及10余个网络攻击武器配置文件。

加载“eHome_0cx”数据包

内存加载“Back_eleven”过程

内存加载“New_Dsz_Implant”过程

攻击者利用多款网络攻击武器相互配合,搭建起4层加密隧道,形成隐蔽性极强且功能完善的网攻窃密平台。

网攻武器加密模式

(四)内网横向渗透过程

2024年5月至6月,攻击者利用“Back_eleven”以网管计算机为跳板,攻击上网认证服务器和防火墙。

6月13日9时,攻击者激活网管计算机上的“eHome_0cx”,植入“Back_eleven”“New_Dsz_Implant”,并以此为跳板窃取认证服务器数据。

7月13日9时,攻击者激活网管计算机上的“eHome_0cx”,下发“Back_eleven”和“New_Dsz_Implant”窃取数据。

2024年6月13日网攻窃密数据包

三、网攻武器库分析

攻击者在此次网络攻击事件中使用的网攻武器、功能模块、恶意文件等总计42个,主要网攻武器按照功能可分为前哨控守类武器、隧道搭建类武器、数据窃取类武器。

(一)前哨控守类武器

攻击者利用该类型网络攻击武器的隐蔽驻留和心跳回连功能,实现了长期控守目标计算机终端和加载后续网络攻击武器的目的。根据该类型主武器的资源加载路径,将其命名为“eHome_0cx”。

“eHome_0cx”由4个网攻模块组成,通过DLL劫持系统正常服务(如资源管理器和事件日志服务)实现自启动,在启动后抹除内存中可执行文件头数据,以隐藏网攻武器运行痕迹。

“eHome_0cx”各网攻模块信息表

(二)隧道搭建类武器

攻击者利用该类型网络攻击武器搭建网络通信和数据传输隧道,实现了对其他类型网络攻击武器的远程控制和窃密数据的加密传输,同时还具备信息获取和命令执行功能,在初始连接阶段向主控端发送带有数字“11”标识,命名为“Back_Eleven”。

“Back_Eleven”检测运行环境

(三)数据窃取类武器

攻击者利用此类网络攻击武器进行数据窃密。该武器运行时,通过启动模块化网攻武器框架,加载各种插件模块来实现具体的窃密功能。该武器与NSA网攻武器 “DanderSpritz”(怒火喷射)具有高度同源性,将其命名为“New-Dsz-Implant”。

“New-Dsz-Implant”由“eHome_0cx”加载运行,在攻击活动中配合“Back_Eleven”所搭建的数据传输链路使用。其自身无具体窃密功能,需通过接收主控端指令加载功能模块,实现各项窃密功能。本次网攻事件中,攻击者使用“New-Dsz-Implant”加载了25个功能模块,各模块功能情况如下表所示。

“New-Dsz-Implant”各模块功能

四、背景研判分析

(一)技术功能细节

“New-Dsz-Implant”是一个网攻武器框架,通过加载不同的模块实现具体功能,此种功能实现方式与NSA武器库中“DanderSpritz”网攻平台一致,且在代码细节上具有高度同源性,并进行了部分功能升级:一是加密了部分函数名称和字符串;二是使用系统的常规模块名称伪装功能模块;三是功能模块编译时间从2012至2013年更新至2016至2018年,各功能模块增加了模拟用户操作函数,伪装用户点击、登录等正常行为以迷惑杀毒软件的检测。

“New-Dsz-Implant”和“DanderSpritz”所加载功能模块对比

(二)样本驻留方式

“eHome_0cx”的部分驻留文件通过修改注册表InprocServer32键值的方式,劫持了系统正常服务,在系统正常程序启动前加载实现自启动。注册表修改位置与NSA“方程式组织”所使用网攻武器相同,均位于HKEY_LOCAL_MACHINE\SOFTWARE\Classes\CLSID下随机ID项的InProcServer32子项。

(三)数据加密模式

攻击者使用的3款网攻武器均采用2层加密方式,外层使用TLS协议加密,内层使用RSA+AES方式进行密钥协商和加密,在窃密数据传输、功能模块下发等关键阶段,各武器的相互配合实现了4层嵌套加密。此种多层嵌套数据加密模式与相比于“NOPEN”使用的RSA+RC6加密模式有了明显升级。

五、码址披露

2023年8月至2024年5月,美方用于命令控制的部分服务器IP,如下表:

相关内容

热门资讯

一份马上就能练起来的肌肉力量训... 肌肉力量是指肌肉或肌群克服阻力、产生张力的能力。它是人体运动能力的基础,也是代谢健康的重要指标。 ...
法国官员证实卢浮宫遭抢劫:多件... 位于法国首都巴黎的卢浮宫博物馆19日上午发生抢劫事件,馆方随后宣布临时闭馆一天。 记者获悉,法国警...
央视《新闻直播间》关注福州!   今天,央视《新闻直播间》关注福州:第三届中国海洋装备博览会航海装备领域创新成果集中展出。
2025第三届中国海洋装备博览... 2025第三届中国海洋装备博览会闭幕累计吸引19.45万观展人次 落实交易签约493亿元福州新闻网1...
铁证如山!美方网攻我国授时中心... 10月19日上午,国家安全机关披露了美国国家安全局(以下简称NSA)对国家授时中心(以下简称“授时中...
台湾“新农人”大陆耕耘记:台湾... 金秋十月,福建福清海口镇三华农业园内果香四溢。正值芭乐与百香果的丰收采摘季,周末的果园里游客络绎不绝...
法国卢浮宫发生持械抢劫事件,暂... 法国文化部长达蒂当地时间19日早间表示,当天早上巴黎卢浮宫开馆时发生一起持械抢劫事件。暂无人员受伤报...
确认影响福州沿海!台风“风神”... 今天出门的你,有没有感觉到一丝凉意?不少福州的朋友都感叹:“福州,终于降温了!” 接下...
美美美!福州这里即将迎来颜值高... 银杏一黄,就意味秋天真的来了。福州TOP级别的银杏去哪里看?当然来鼓岭! 从盘山公路到柳杉王公园,...
美国爆发全国性示威,700万人... 当地时间18日,全美各地爆发大规模抗议活动,表达对现任美国政府立法、移民、医保等方面政策的不满,参与...
冷空气过境 将终结福州高温 18日福州主城区鼓楼乌山国家站气温达35.5℃,标志着福州出现今年第75个高温日,同时也是本月的第1...
福州一老人行动不便 公交司机这...   10月17日晚,一位老人因行动不便,无法自行上公交车,88路公交司机连用灿发现后,迅速拉下手刹,...
螳螂界的“影帝” 网友:这逼真...   螳螂界的“影帝”你见过吗?被发现后换个姿势继续伪装。
美用42款特种武器网攻“北京时... 中国科学院国家授时中心是“北京时间”的发播运转单位,为国家通信、金融、电力、交通、测绘、国防等行业提...
最低工资标准公布!福建的情况是... 10月17日,人社部官网公布全国各省、自治区、直辖市最低工资标准情况(截至2025年10月1日)。 ...
新华社评杨振宁:向宇宙问路,为... 新华时评|向宇宙问路,为祖国燃灯 一部跨越百年时空、融汇东西方科学与文化的传奇史诗,翻到了最后...
逐梦深蓝 中国智造“飞天入海” 无人机群拓展海洋应用场景,高端航海装备打破技术垄断 逐梦深蓝 中国智造“飞天入海” 在第三届中国...
清华大学设杨振宁先生缅怀室 接... 享誉世界的物理学家、诺贝尔物理学奖获得者,中国科学院院士,清华大学教授、清华大学高等研究院名誉院长杨...
特朗普称美军摧毁一艘“载有毒品... 特朗普在社交媒体发布的打击画面 当地时间10月18日,美国总统特朗普在其社交平台“真实社交”上发文...
台风蓝色预警:“风神”今天傍晚... 中央气象台10月19日6时发布台风蓝色预警: 今年第24号台风“风神”(热带风暴级)昨天傍晚在菲律...